Application module: Requirement decomposition ISO/TS 10303-1740:2018-11(E)
© ISO

Cover page
Table of contents
Copyright
Foreword
Introduction
1 Scope
2 Normative references
3 Terms, definitions and abbreviated terms
    3.1 Terms and definitions
    3.2 Abbreviated terms

4 Information requirements
   4.1 Required AM ARMs
   4.2 ARM type definitions
   4.3 ARM entity definitions
   4.4 ARM function definitions
5 Module interpreted model
   5.1 Mapping specification
   5.2 MIM EXPRESS short listing
     5.2.1 MIM type definitions
     5.2.2 MIM entity definitions
     5.2.3 MIM subtype constraint definition

A MIM short names
B Information object registration
C ARM EXPRESS-G   EXPRESS-G
D MIM EXPRESS-G   EXPRESS-G
E Computer interpretable listings
F Change history
Bibliography
Index

Mapping tableIndex of EXPRESS-G pagesFirst pagePrevious pageNext pageLast page
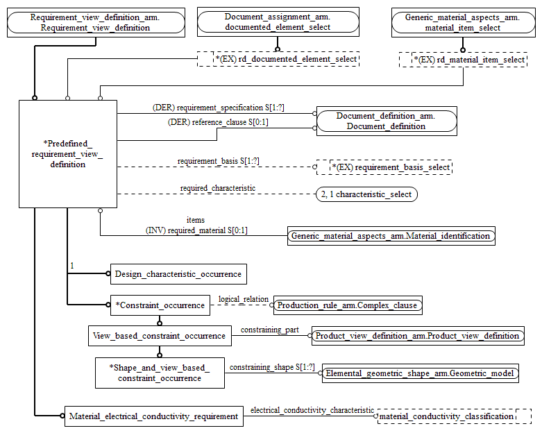
Figure C.2 — ARM entity level EXPRESS-G diagram 1 of 2 ../requirement_decomposition/sys/4_info_reqs.htm#requirement_decomposition_arm.rd_material_item_select ../requirement_decomposition/sys/4_info_reqs.htm#requirement_decomposition_arm.requirement_basis_select ../requirement_decomposition/sys/4_info_reqs.htm#requirement_decomposition_arm.rd_documented_element_select ./armexpg3.htm ../product_view_definition/sys/4_info_reqs.htm#product_view_definition_arm.product_view_definition ../document_assignment/sys/4_info_reqs.htm#document_assignment_arm.documented_element_select ../production_rule/sys/4_info_reqs.htm#production_rule_arm.complex_clause ../document_definition/sys/4_info_reqs.htm#document_definition_arm.document_definition ../requirement_view_definition/sys/4_info_reqs.htm#requirement_view_definition_arm.requirement_view_definition ../generic_material_aspects/sys/4_info_reqs.htm#generic_material_aspects_arm.material_identification ../elemental_geometric_shape/sys/4_info_reqs.htm#elemental_geometric_shape_arm.geometric_model ../generic_material_aspects/sys/4_info_reqs.htm#generic_material_aspects_arm.material_item_select ../requirement_decomposition/sys/4_info_reqs.htm#requirement_decomposition_arm.material_conductivity_classification ../requirement_decomposition/sys/4_info_reqs.htm#requirement_decomposition_arm.constraint_occurrence ../requirement_decomposition/sys/4_info_reqs.htm#requirement_decomposition_arm.design_characteristic_occurrence ../requirement_decomposition/sys/4_info_reqs.htm#requirement_decomposition_arm.predefined_requirement_view_definition ../requirement_decomposition/sys/4_info_reqs.htm#requirement_decomposition_arm.material_electrical_conductivity_requirement ../requirement_decomposition/sys/4_info_reqs.htm#requirement_decomposition_arm.view_based_constraint_occurrence ../requirement_decomposition/sys/4_info_reqs.htm#requirement_decomposition_arm.shape_and_view_based_constraint_occurrence


Figure C.2 — ARM entity level EXPRESS-G diagram 1 of 2


© ISO 2018 — All rights reserved